Nella scheda dell'editor IEC 61850 è possibile creare e cancellare set di dati, assegnare attributi di dati (DA) e oggetti di dati (DO) a un set di dati e cancellare le assegnazioni esistenti.

-
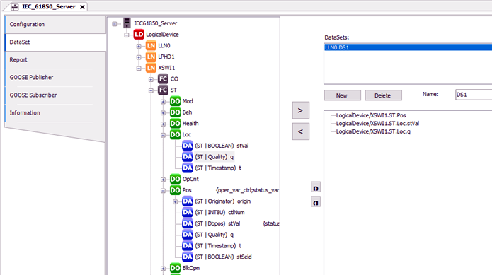
«Scheda DataSet» con il set di dati «LLN0.DS1» composto da oggetti e attributi di dati.
Struttura della scheda
La finestra di sinistra visualizza il server creato «IEC 61850 Server».
⮫ «Configurazione del server IEC 61850 con nodi logici»
La parte destra serve per creare, modificare e cancellare i set di dati. Nella finestra in alto a destra sono elencati i set di dati. Nella finestra in basso a destra è possibile inserire gli attributi e gli oggetti dati selezionandoli nella finestra di sinistra e inserendoli con il pulsante «>».
Il numero massimo di set di dati è indicato in Limiti/Dati tecnici.
La barra di stato in basso mostra ulteriori dettagli sugli elementi scelti.
L'ordine degli attributi di un set di dati è importante per la ricezione e l'invio dei messaggi GOOSE. Il tipo e l'ordine delle voci del mittente e del destinatario devono essere identici per la comunicazione GOOSE.
Pulsanti:
-
[Nuovo]: Creare un nuovo set di dati. Questo viene visualizzato nella sezione «DataSets» e si chiama «LLN0.DataSet_Suffix». Il suffisso viene incrementato a partire da 0 (1. Set di dati: LLN0.DataSet_0 ...)
-
[Cancellare]: Cancellare un set di dati: Selezionare il set di dati desiderato nella sezione «DataSets» e attivare il pulsante [Delete].
-
[>]: Assegnare un attributo o un oggetto dati al set di dati selezionato. Selezionare prima il set di dati nella finestra in alto a destra, poi selezionare l'attributo o l'oggetto dei dati nella finestra a sinistra e attivare il pulsante «>».
-
[<]: Elimina un elemento da un insieme di dati. Selezionare prima il set di dati nella finestra in alto a destra, quindi selezionare l'attributo o l'oggetto dei dati nella finestra in basso a destra e attivare il pulsante «<».
-
: Sposta la voce selezionata di una riga verso l'alto. -
: Sposta la voce selezionata di una riga verso il basso.
Campo di ingresso:
-
«Nome: » È possibile modificare il nome del set di dati. Il nome ottiene il prefisso «LLN0.».