Se nella rete è disponibile un server (S)NTP (ad es. orologio di Meinberg), il sito AC500 deve essere configurato come client (S)NTP per ricevere le informazioni sull'ora corretta, che viene impostata nei rapporti MMS e GOOSE insieme ai bit di stato corretti. Ciò avviene in due fasi:
-
È necessario aggiungere un nodo client (S)NTP sotto «Protocolli» e inserire l'indirizzo IP del server (S)NTP (192.168.84.250 in questo esempio).
-
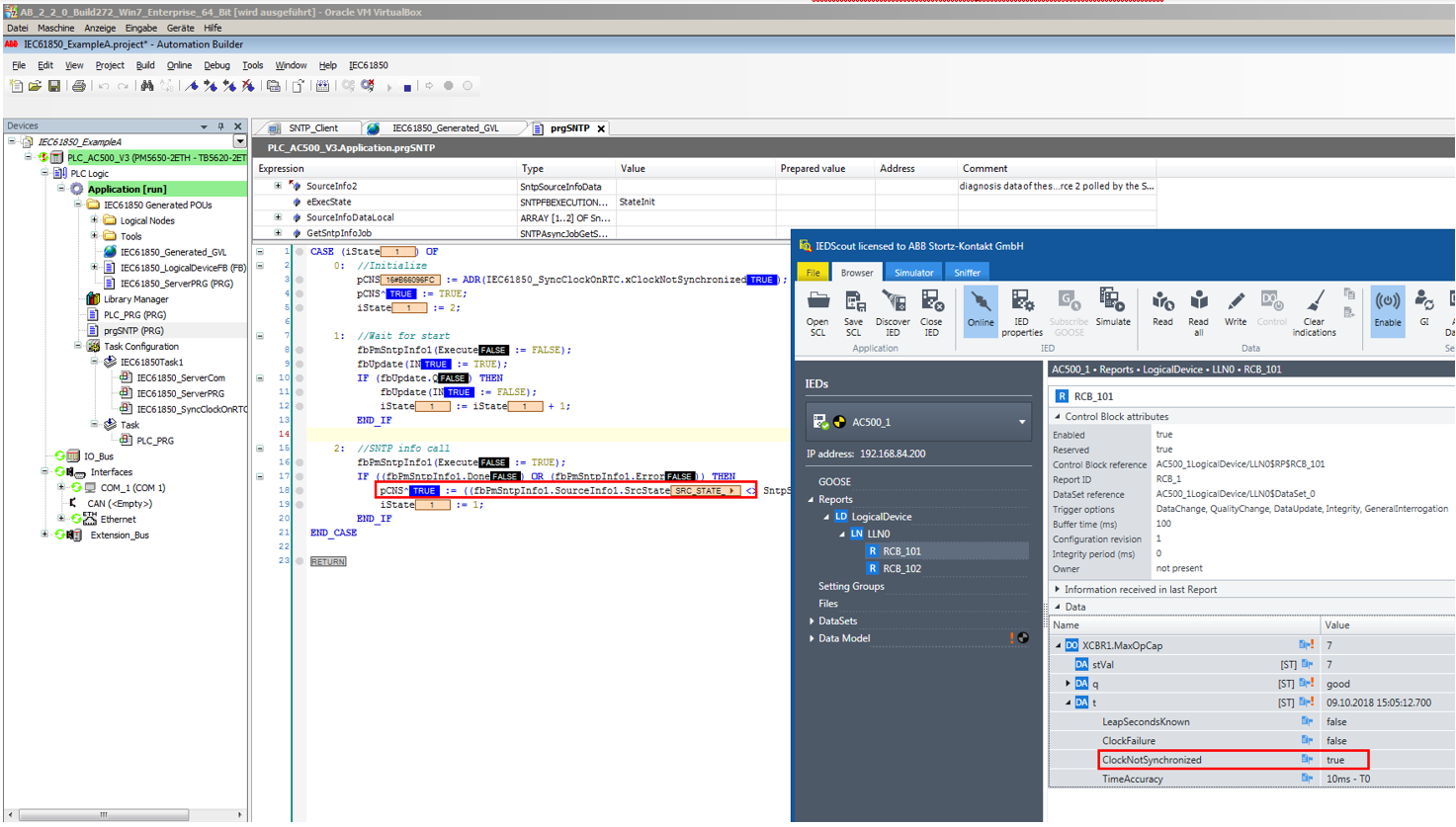
Impostare il bit di qualità del tempo «ClockNotSynchronized» del tempo IEC 61850 correttamente. Pertanto, il bit deve essere letto dalla variabile «fbPmSntpInfo1.SourceInfo1.SrcState» e scritto nella variabile IEC 61850 «IEC61850_SynclockOnRTC.xClockNotSynchronized».
L'esempio A contiene un programma «prgSNTP», che legge e aggiorna questo bit di qualità del tempo ogni 30 secondi.
Se l'ora SNTP funziona correttamente, «ClockNotSynchronized» è falso.
Se il server SNTP si guasta o la connessione è interrotta, l'opzione «ClockNotSynchronized» è vera.


