Questo schema è destinato agli utenti che utilizzano i protocolli Ethernet che si basano su molte connessioni di rete parallele, come Modbus TCP o IEC 61850.
Caratteristiche e priorità
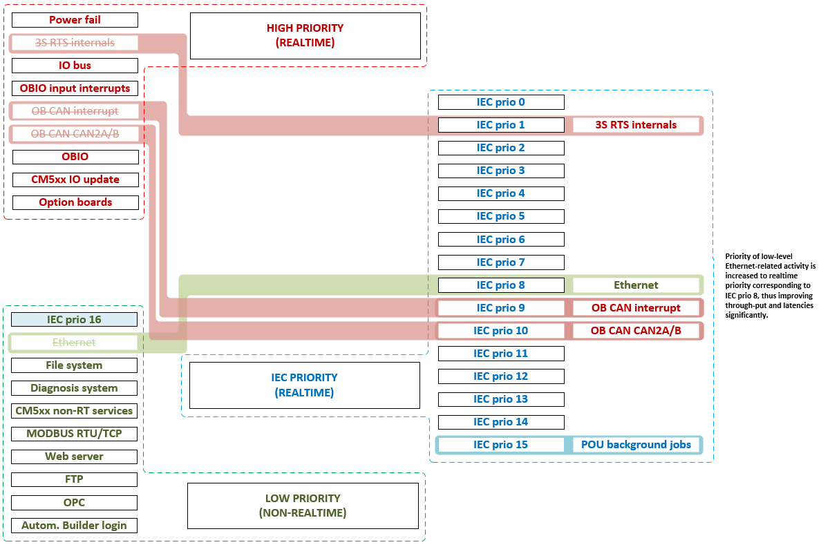
Come mostrato nel diagramma seguente, ai task relativi a Ethernet verrà assegnata una priorità all'interno dell'intervallo di priorità dei task IEC per ridurre i tempi di reazione e aumentare il throughput per soddisfare i requisiti di protocolli come Modbus TCP o IEC 61850. Utilizzando la priorità 8 dei task IEC, gli utenti possono decidere se i loro task utente IEC sono in grado di interrompere o ritardare la comunicazione Ethernet, a seconda delle esigenze individuali.
