Questo schema di comunicazione è disponibile solo per i PLC PM56xx che supportano i moduli di comunicazione.
Lo schema di comunicazione «Moduli di comunicazione» è destinato agli utenti di un modulo di comunicazione che può essere configurato in modo da sincronizzare la sua attività di stack con l'applicazione utente mediante un'attività IEC dedicata (attivata da un evento esterno) che è mappata su un evento («CouplerEventX», X = numero di slot del modulo di comunicazione).
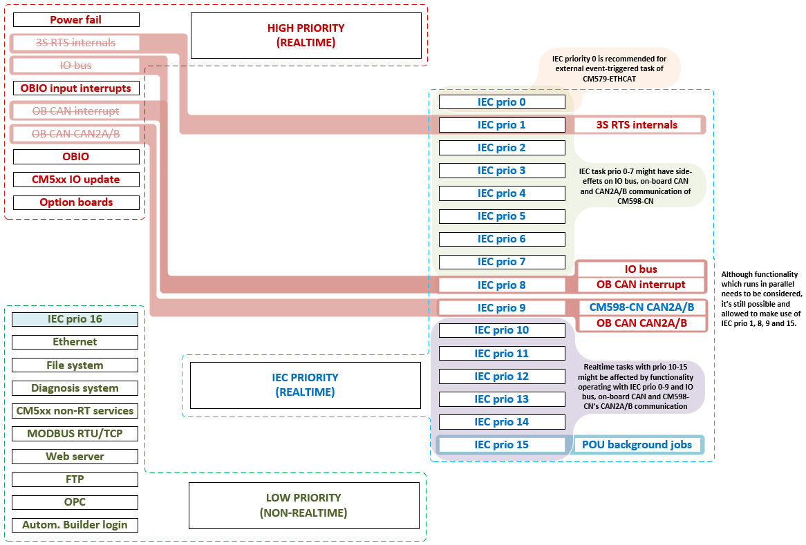
Il task IEC sincronizzato con il bus non è programmato dal sistema runtime del PLC, ma dallo stack del modulo di comunicazione. Di conseguenza, è necessario che il PLC reagisca rapidamente all'evento correlato del modulo di comunicazione. Lo schema assicura che gli effetti collaterali negativi sul task IEC sincronizzato con il bus siano ridotti il più possibile, regolando le priorità delle funzionalità ad alta priorità.
Caratteristiche e priorità
La figura seguente mostra le modifiche che lo schema applica alle funzioni disponibili del PLC. L'obiettivo principale di questo schema è ridurre il numero di task in grado di interrompere o ritardare il task IEC sincronizzato con il bus, fornendo al contempo la massima flessibilità possibile. Utilizzando l'intervallo di priorità dei compiti IEC, gli utenti possono decidere se i compiti IEC esistenti influenzeranno le caratteristiche corrispondenti.
-
Usare la priorità IEC 0 per il task IEC sincronizzato con il bus e una priorità inferiore a 0. Per tutte le altre caratteristiche, per evitare effetti collaterali negativi sul task IEC sincronizzato con il bus.
-
Utilizzare le priorità IEC da 1 a 5 per le funzionalità più importanti rispetto a quelle ad alta priorità come il bus IO o il CAN.
-
Per garantire che una funzione ad alta priorità non sia influenzata da alcun codice utente IEC (a parte il task IEC sincronizzato sul bus), utilizzare una priorità del task IEC inferiore alla priorità della funzione corrispondente.
Non è vietato utilizzare le priorità dei task IEC assegnate ad altre funzionalità del PLC.




AVVISO

Fare attenzione quando si utilizza questo schema per evitare effetti collaterali indesiderati sulle caratteristiche oltre che del protocollo realizzato dal modulo di comunicazione corrispondente, causati dalla violazione di vincoli o requisiti di temporizzazione individuali!
Il bus I/O deve essere in grado di aggiornare tutti i dispositivi I/O S500 collegati
entro 20 ms. In caso contrario, verrà sollevata un'eccezione che porterà all'arresto
dell'applicazione. Utilizzare il comando di shell del PLC io-bus desc per scaricare informazioni sulla temporizzazione del bus. L'uscita contiene informazioni
sul tempo di ciclo del bus IO:
--- Informazioni sul bus I/O -
Velocità di trasmissione [baud]: 1714286
Tempo di ciclo minimo [us]: 1037
Tempo di ciclo massimo [us]: 10936
Tempo dell'ultimo ciclo [us]: 1567
Il tempo di ciclo massimo deve essere inferiore a 20 ms per garantire che il sistema funzioni in modo stabile e non generi un errore di eccezione di timeout.
Se il tempo di ciclo raggiunge il limite, cercate di ridurre la quantità di codice eseguito dai task utente IEC con priorità superiore a quella del bus I/O o di regolare le priorità dei task, se possibile.
