Simbolo: 
Funzione: Questo comando apre la finestra di dialogo «Project Comparison». In questa finestra di dialogo si definisce il progetto di riferimento da confrontare con il progetto corrente. Il processo di confronto viene configurato mediante opzioni. Quando si esce dalla finestra di dialogo, il confronto viene avviato e il risultato viene visualizzato nella vista «Project Compare - Differences».
Chiama: Barra dei menu: «Progetto Confronta».
Requisito: Un progetto è aperto.
Vedi anche
Finestra di dialogo "Confronto tra progetti
|
«Progetto su disco» |
Percorso del progetto di riferimento sul file system. |
|
«Progetto in un database di controllo sorgente» |
«Host»: Nome dell'host in cui si trova la gestione del codice sorgente. «Porta»: Numero della porta per la connessione alla gestione del codice sorgente. «Posizione»: Percorso del progetto di riferimento. Requisito: Il progetto è legato alla gestione del codice sorgente. |
|
«Ignorare gli spazi bianchi» |
|
|
«Ignorare i commenti» |
|
|
«Ignorare le proprietà» |
|
|
«OK» |
Avvia il confronto del progetto e visualizza il risultato nella vista «Confronto tra progetti - Differenze». |
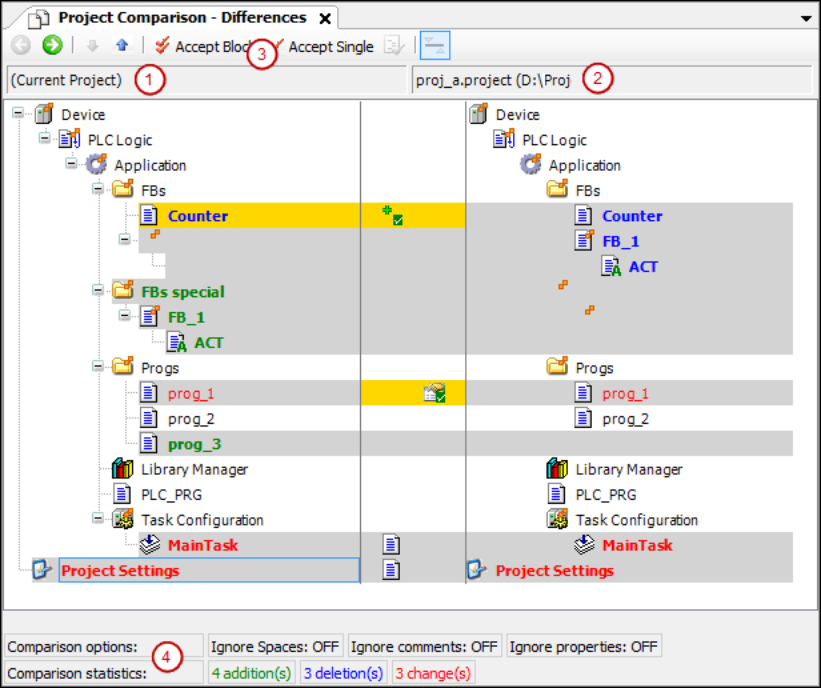
Vista 'Confronto tra progetti' - 'Differenze'
La vista di confronto del progetto si apre quando si fa clic su «OK» per chiudere la finestra di dialogo «Project Compare».
(1) Object tree of the current project
(2) Object tree of the reference project
(3) Command 'Accept Block', command 'Accept Single'
(4) Compare options, configured in 'Project Compare' dialog
Compare statistics: added, deleted, and changed objects
|
|
Passa alla vista di confronto dettagliata «Confronto tra progetti' - '<nome oggetto> Differenze» per l'oggetto selezionato nella struttura. Alternativa: Fare doppio clic sull'oggetto. |
|
|
Seleziona l'oggetto inferiore successivo nella struttura del dispositivo in cui sono state rilevate differenze. |
|
|
Seleziona l'oggetto superiore successivo nella struttura del dispositivo in cui sono state rilevate differenze. |
|
|
Il blocco (oggetto selezionato con tutti gli oggetti e le unità subordinate) viene selezionato per l'accettazione dal blocco di riferimento al blocco corrente. Facendo ripetutamente clic su |
|
|
L'oggetto viene selezionato nell'oggetto corrente per l'accettazione dalla linea di riferimento. |
|
|
Requisito: Le proprietà, i diritti di accesso o i contenuti degli oggetti selezionati nell'albero degli oggetti sono diversi. Apre la finestra di dialogo «Accept». |
|
Carattere nero |
Gli oggetti sono identici. |
|
Nome dell'oggetto con |
Gli oggetti figli dell'oggetto sono diversi |
|
Evidenziazione grigia |
Gli oggetti sono diversi. |
|
Evidenziazione grigia + carattere blu in grassetto |
L'oggetto è presente solo nel progetto di riferimento. |
|
Evidenziazione grigia + carattere verde in grassetto |
L'oggetto è presente solo nel progetto aperto (non nel progetto di riferimento). |
|
Evidenziazione grigia + carattere rosso + |
L'oggetto ha diverse proprietà. |
|
Evidenziazione grigia + carattere rosso + |
I diritti di accesso di un oggetto e di un oggetto di riferimento sono diversi. |
|
Evidenziazione grigia + carattere rosso grassetto + |
L'implementazione degli oggetti è diversa. Fare doppio clic sulla riga per visualizzare la vista di confronto specifica dell'oggetto. |
|
Evidenza gialla |
L'oggetto viene attivato per l'accettazione. |
|
Evidenziazione gialla + |
Viene attivata l'aggiunta dell'oggetto di riferimento al progetto aperto. |
|
Evidenziazione gialla + |
L'eliminazione dell'oggetto (nel progetto aperto) è attivata. |
|
Evidenziazione gialla + |
Viene attivata l'accettazione delle proprietà del progetto di riferimento. |
|
Evidenziazione gialla + carattere rosso + |
Viene attivata l'accettazione dei diritti di accesso del progetto di riferimento. |
|
Evidenziazione grigia + carattere rosso grassetto + |
Viene attivata l'accettazione dell'implementazione del progetto di riferimento. |
|
«Confronta le opzioni» |
Opzioni di confronto definite nella finestra di dialogo «Project Comparison». |
|
«Confronta le statistiche» |
Numero di aggiunte, eliminazioni e modifiche nel progetto corrente, rispetto al progetto di riferimento. «Change» indica le differenze di un oggetto disponibile in entrambi i progetti. |
|
|
Si apre la finestra di dialogo: «Si desidera eseguire il commit delle modifiche apportate nella vista diff?» «Sì»: I contenuti, le proprietà o i diritti di accesso degli oggetti evidenziati in giallo vengono modificati nel progetto. Ora corrispondono al progetto di riferimento. Quindi la vista di confronto del progetto viene chiusa completamente. |
Visualizza 'Confronto tra progetti' - '<nome oggetto> Differenze'.
Funzione: Vista di confronto dettagliata
Richiamare la vista di confronto del progetto:
-
Selezionare un oggetto identificato come avente diversi contenuti da visualizzare in dettaglio. Fare clic su
. -
Fare doppio clic sull'oggetto.
|
|
Tornare alla vista di confronto del progetto. |
|
|
Seleziona la riga successiva nel codice in cui sono state rilevate differenze. |
|
|
Seleziona la riga successiva nel codice in cui sono state rilevate differenze. |
|
|
Il blocco (con tutte le linee subordinate) viene selezionato per l'accettazione dei blocchi di riferimento nel progetto corrente. Un blocco nella vista di confronto dettagliata è costituito dall'unità in cui si trova il cursore e da tutte le unità corrispondenti che hanno gli stessi indicatori di differenza. Un'unità è una linea, una rete o un elemento. Le linee successive di una linea sono esempi di unità corrispondenti. Facendo ripetutamente clic su |
|
|
La linea viene selezionata nell'oggetto corrente per l'accettazione della linea di riferimento. |
|
|
Passa dalla visualizzazione predefinita, in cui le diverse unità (linee, reti, elementi) sono visualizzate in rosso, a un'altra visualizzazione: Le unità vengono visualizzate come aggiunte di recente nel progetto aperto. Nel progetto di riferimento vengono visualizzati come cancellati. Disponibile solo nella vista di confronto dettagliata. Nota: A seconda della visualizzazione, le differenze rilevate nelle statistiche vengono conteggiate come modificate, inserite o eliminate. |
|
Carattere nero |
Gli oggetti sono identici. |
|
Evidenziazione grigia + carattere blu in grassetto |
Il codice è presente solo nel progetto di riferimento. |
|
Evidenziazione grigia + carattere verde in grassetto |
Il codice si trova solo nel progetto corrente (non nel progetto di riferimento). |
|
Evidenza gialla |
L'oggetto viene attivato per l'accettazione. |
|
|
Si apre la finestra di dialogo: «Si desidera eseguire il commit delle modifiche apportate nella vista diff?» «Sì»: Il codice evidenziato in giallo viene accettato nel progetto. Il codice corrisponde al progetto di riferimento. Quindi la vista dettagliata viene chiusa e viene visualizzata la vista del progetto. È possibile continuare a lavorare con il confronto dei progetti. |
Finestra di dialogo 'Accetta'
|
«Diritti di accesso» |
|
|
«Gruppi accettati» |
Raggruppamento con diritti di accesso accettati dal progetto di riferimento. Un gruppo viene accettato se è presente in entrambi i progetti con diritti di accesso diversi. Esempio: |
|
«Gruppi non accettati (mancanti in un progetto) » |
Il gruppo non viene accettato se non è presente in uno dei due progetti. |
|
«Proprietà» |
Requisito: Le proprietà dell'oggetto di riferimento e dell'oggetto sono diverse. |
|
«OK» |
Le impostazioni sono accettate. |
: Le differenze di spazi bianchi tra il progetto corrente e il progetto di riferimento
vengono ignorate.
















